Expert Support
Full Speed
100% Working
Claas Spare Parts Program Parts Doc 2.2 652 10.2020 EPC
145 USD
- Description
Description
Claas Parts Doc 2.2 Agricultural Updated 652 [10.2020] EPC
Size: 25.0 GB Pack (WinRar Files)
Region: All regions
Interface Languages: English, Hungarian, Dutch, Danish, Spanish, Italian, Mexican, German, Norwegian, Polish, Russian, Turkish, French, Czech, Netherlands, Swedish, Zhongwen, Magyar, Ellinika, Svenska, Suomi, Norsk, Danska
Database Languages: English, Italian, Spanish, German, French, Polish, Russian
Type of Softwares: Spare parts catalog for CLAAS Agricultural
OS: Windows XP 32 bit, Windows 7 32 bit, Windows 7 64 bit, Windows 8/8.1 32 bit, Windows 8/8.1 64 bit, Windows 10 32 bit, Windows 10 64 bit (Tested on win 10 pro 64bit 1607)
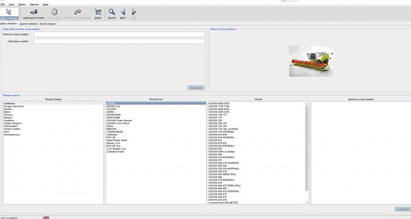
Type of search: You can check in pictures below
Type of print: You can refer in puctures below
Data of update: [10.2020]
Version : Update 652 [10.2020]
Date: Oct 2020
Make: Claas
Medicine: Present
Amount of Disks: 1 DVD-DL
High Speed Link Download
The new program Claas Parts (Agricultural) is a catalog of spare parts and accessories for all models of agricultural machinery Claas.
Catalog Claas Parts DOC (Agricultural) contains detailed and clear guidelines for the maintenance of all equipment models Claas, will help the user to timely and quality care in the repair, maintenance, calibration, installation and dismantling of certain parts of vehicles Claas.
The program Claas Parts DOC (Agricultural) is indispensable for the owners of new agricultural machinery Claas, which is equipped with electronics.
The list of models, included in Claas Parts Doc could is listed below
****Primary models:
***Combines
LEXION
LEXION, N.A
TUCANO
AVERO
DOMINATOR
CROP TIGER
CHUNYU GRAIN HARVEST
CHUNYU CORN PICKER
MEGA
MEDION
COMMANDOR
CUTTERBAR
PICK UP
MAIZE PICKER HEAD
HEADER, N.A
PICK UP, N.A
CORN HEADER, N.A
CUTTERBAR TRAILER
***JAGUAR
MAIZE HEADER
PICK UP
GPS LKS MKS
CUTTERBAR TRAILER
***Tractor
XERION
AXION
ARION
AXOS
ATOS
ELIOS
NEXOS
TALOS
ATLES
ARES
CELTIS
NECTIS
CERES
CERGOS
DIONIS
PALES
FRUTUS
ERGOS
BASSO
TEMIS
FRONTLOADER
CHALLENGER
HISTORIC
***Balers
QUADRANT
ROLLANT
VARIANT
MARKANT
***Mowers
COUGAR
CORTO
DISCO
UNIFARM
WM
***Tederrs
VOLTO
UNIFARM
W
***SWATHERS
LINER
UNIFARM
***LOADER WAGONS
CARGOS
QUANTUM
SPRINT
***TELEHANDERS
SCORPION
TAGO
RANGER
***WHEEL LOADERS
TORION
***EASY
STEERING SYSTEMS
CLASS TELEMATIS
SENSORS
***MISCELLANEOUS
OPER CONSUMABLES
MISCELLANEOUS
TRADE GOODS
WORKSHOP EQUIPMENT
CTIC
****More clearly models
Miscellaneous
Retrofit kit (SPL-ID ZN001)
Standard parts (SPL-ID ZT500)
Glass Catalog (SPL-ID ZT501)
Self-Loading Wagons
QUANTUM
QUANTUM 2500 K / P (SPL-ID Z613A)
QUANTUM 6800 S-4700 S (SPL-ID Z614B)
QUANTUM 6800P / 5800P / 5700P/ 4700 P (SPL-ID Z615B)
QUANTUM 3500 K / P / S (SPL-ID Z6100)
QUANTUM 3800 K / P / 3500 K/P/S (SPL-IDZ6130)
QUANTUM 6800 S / 5500 S / 4500 S (SPL-ID Z6140)
QUANTUM 6800P / 6500P / 5500P / 5500GT / 4500P (SPL-ID Z6150)
QUANTUM 5500-4500 S (SPL-ID Z6970)
QUANTUM 5500-4500 P (SPL-ID Z6980)
Welding parts QUANTUM / SPRINT (SPL-ID ZST78) O
SPRINT
SPRINT 300 G (SPL-ID Z3000)
SPRINT 440-260 K (SPL-ID Z3220)
SPRINT 440-330 S (SPL-ID Z3480)
SPRINT 440-260 P (SPL-ID Z3490)
SPRINT 440-330 U (SPL-ID Z3590)
SPRINT 230/T (SPL-ID Z3610)
SPRINT 320-300 K / 300 T (SPL-ID Z3620)
SPRINT 445-335 S (SPL-ID Z3670)
SPRINT 445-335 P (SPL-ID Z3750)
SPRINT 445 U (SPL-ID Z3760)
SPRINT 445 K (SPL-ID Z3770)
SPRINT 434-324 K (SPL-ID Z3840)
SPRINT 5000-4000 P (SPL-ID Z3890)
SPRINT 5000-4000 S (SPL-ID Z3930)
CARGOS
CARGOS 9600 / 9500 / 9400 (SPL-ID EO118)
Mowers
CORTO
CORTO 8100 T (SPL-ID Z399A)
CORTO 300 (SPL-ID Z3400)
CORTO 290 FN/F (SPL-ID Z3410)
CORTO 210 F (SPL-ID Z3420)
CORTO 250 F (SPL-ID Z3430)
CORTO 250 (SPL-ID Z3440)
CORTO 270 FN / F (SPL-ID Z3450)
CORTO 210-165 N / S (SPL-ID Z3810)
CORTO 290 FS (SPL-ID Z3870)
CORTO 230-240 D (SPL-ID Z3950)
CORTO 8100 F (SPL-ID Z3990)
CORTO 252 F (SPL-ID Z6400)
CORTO 270 FC (SPL-ID Z6410)
CORTO 3100 (SPL-ID Z6440)
CORTO 3100 FN /FC / F (SPL-ID Z6470)
CORTO 252 (SPL-ID Z6430)
CORTO 270 SC / S / N / NC (SPL-ID Z6490)
CORTO 310 S / N (SPL-ID Z6530)
CORTO 275 F PROFIL (SPL-ID Z6550)
CORTO 3150 F PROFIL (SPL-ID Z6560)
COUGAR
COUGAR 1400 Mower unit (SPL-ID Z7330)
COUGAR 1400 Base machine (SPL-ID Z7890)
DISCO
DISCO 3400 Contour (SPL-ID E0120)
DISCO 9100 Contour (SPL-ID E0121)
DISCO 3100 TC/TRC/AS (SPL-ID E0122)
DISCO 3500 TC/TRC (SPL-ID EO123)
DISCO 8600 C DUO (SPL-ID EO 124)
DISCO 9300 C DUO (SPL-ID EO 128)
DISCO 210 RC (SPL-ID EO 156)
DISCO 8550 C8 (SPL-ID 2652B)
DISCO 8550 PLUS (SPL-ID Z652D)
DISCO 8550 PLUS (SPL-ID 2652F)
DISCO 3500 C Contour (SPL-ID Z998V)
DISCO 2700 CONTOUR (SPL-ID 26170)
DISCO 3100 CONTOUR (SPL-ID 26180)
DISCO 3500 CONTOUR (SPL-ID 26190)
DISCO 2650 C PLUS/RC (SPL-ID 26200)
DISCO 3050 C PLUS / 3050 C (SPL-ID Z6210)
DISCO 3050 TC (SPL-ID 26220)
DISCO 3100 F PROFIL (SPL-ID Z6230)
DISCO 290-210 (SPL-ID 26350)
DISCO 3450 / PLUS / 340 (SPL-ID 26360)
DISCO 2650 / PLUS (SPL-ID Z6370)
DISCO 3050 / PLUS (SPL-ID Z6330)
DISCO 3100 FC / FRC PROFIL (SPL-ID Z6390)
DISCO 260 / C (SPL-ID Z6420)
DISCO 300 / C (SPL-ID Z6450)
DISCO 3000 TC / PLUS (SPL-ID Z6500)
DISCO 3050 FC / F (SPL-ID Z6510)
DISCO 3550 C-T / PLUS (SPL-ID Z6520)
DISCO 3700 C PLUS / C (SPL-ID Z6540)
DISCO 2700 C/RC CONTOUR (SPL-ID Z9960)
DISCO 3100 C/RC CONTOUR (SPL-ID Z9970)
DISCO 3900 CONTOUR (SPL-ID Z9990)
Welding parts CORTO / DISCO (SPL-ID ZST30)
DISCO 3900 TC (SPL-ID E0125)
DISCO 9100 C/RC Contour (SPL-ID E0137)
DISCO 3400 C/RC Contour (SPL-ID E0133)
UNIFARM
UNIFARM CM 166 (SPL-ID Z4700)
UNIFARM CM 210 (SPL-ID 24710)
UNIFARM CM 136 / C (SPL-ID 26910)
UNIFARM CD 240-210 (SPL-ID Z6920)
WM
WM 210 / N / S (SPL-ID Z3330)
WM 165 / 185 N / S (SPL-ID Z3340)
WM 275 Ñ (SPL-ID Z3380)
Combines
Cat LEXION
LEXION 750-730 (SPL-ID EO 168)
LEXION 770-760 (SPL-ID E0169)
CAT LEXION 450 (SPL-ID Z5530)
CAT LEXION 460 (SPL-ID 25540)
CAT LEXION 465 (SPL-ID Z5570)
CAT LEXION 470 / R / 460 (SPL-ID 25650)
CAT LEXION 480 / R (SPL-ID 25660)
CAT LEXION 475 / R (SPL-ID Z5670)
CAT LEXION 485 / R (SPL-ID 25680)
CAT LEXION 560 (SPL-ID Z5730)
CAT LEXION 570 (SPL-ID Z5740)
CAT LEXION 575-560 R (SPL-ID Z5750)
CAT LEXION 585-560 R (SPL-ID Z5760)
CAT LEXION 595-590 R (SPL-ID Z5790)
Welding parts CAT-LEXION (SPL-ID ZST06)
CAT Corn Header
CORN HEAD CHOPPER C512-508 (SPL-ID 2916V)
CORN HEAD 12/8/6 ROW (SPL-ID 26780)
CORN HEAD C516 (SPL-ID Z9150)
CORN HEAD C512-506 (SPL-ID 29160)
CAT PICK UP
RAKE UP P516-514 (SPL-ID Z4330)
RAKE UP P13 (SPL-ID Z4340)
CAT Header
MAXFLEX 1200-1050 (SPL-ID E0204)
V1200-V1050, C1200-C1050 (SPL-ID E0210)
FLEX HEAD F530-525 (SPL-ID Z4330)
FLEX HEAD F540-535 / G540-535 (SPL-ID Z4410)
GRAIN HEAD 18-30 (SPL-ID Z7070)
GRAIN HEAD G530-525 (SPL-ID Z7170)
GRAIN HEAD VARIO V535-530 (SPL-ID Z7130)
Welding parts CAT-Header (SPL-ID ZST21)
COMMANDOR
COMMANDOR 114 CS (SPL-ID Z1490)
COMMANDOR 115 CS (SPL-ID ZI580)
COMMANDOR 228-116 CS (SPL-ID ZI590)
Welding parts COMMANDOR (SPL-ID ZST10)
DOMINATOR
DOMINATOR 88 VX (SPL-ID Z092A)
DOMINATOR 98 VX (SPL-ID Z093A)
DOMINATOR 128-108 VX (SPL-ID Z094A)
DOMINATOR 76 (SPL-ID Z0340)
DOMINATOR 86 (SPL-ID Z0370)
DOMINATOR 96 (SPL-ID Z0390)
DOMINATOR 106 (SPL-ID Z0900)
DOMINATOR 78 (SPL-ID Z0910)
DOMINATOR 33 (SPL-ID Z0920)
DOMINATOR 93 (SPL-ID Z0930)
DOMINATOR 118-103 (SPL-ID Z0940)
DOMINATOR 38 (SPL-ID ZI520)
DOMINATOR 43 (SPL-ID ZI530)
DOMINATOR 53-43 SP (SPL-ID ZI540)
DOMINATOR 63 R / SR (SPL-ID ZI550)
DOMINATOR 63 (SPL-ID ZI560)
DOMINATOR 150-130 (SPL-ID Z2000)
Welding parts DO / MEDION (SPL-ID ZST30)
LEXION
LEXION 630-620 (SPL-ID EO 173)
LEXION 670-640 (SPL-ID E0174)
LEXION 750-740 (SPL-ID E0175)
LEXION 760 (SPL-ID E0176)
LEXION 750-740, AUSTRALIA (SPL-ID E0177)
LEXION 770 (SPL-ID E0179)
Crawler track 480-460 TEG (SPL-ID Z000J)
Crawler track 450-440 TEG (SPL-ID Z000K)
Crawler track 430-415 TEG (SPL-ID Z000L)
Crawler track 470 TEG (SPL-ID Z000Y)
LEXION 530R, AUSTRALIA (SPL-ID Z585A)
LEXION 410-405 (SPL-ID Z4520)
LEXION 430-415 (SPL-ID Z4530)
LEXION 460-440 (SPL-ID Z4540)
LEXION 460-450 TERRA-TRAC (SPL-ID Z4570)
LEXION 480 (SPL-ID Z4660)
LEXION 480 TERRA-TRAC (SPL-ID Z4680)
LEXION 470 MONTANA (SPL-ID Z5410)
LEXION 430-420 MONTANA (SPL-ID 25420)
LEXION 430-410 (SPL-ID Z5430)
LEXION 460-440 (SPL-ID 25440)
LEXION 470 (SPL-ID Z5450)
LEXION 430 (SPL-ID 25460)
LEXION 460-450 TERRA-TRAC (SPL-ID Z5470)
LEXION 430 TERRA-TRAC (SPL-ID 25430)
LEXION 560-550 MONTANA (SPL-ID 25300)
LEXION 570 MONTANA (SPL-ID Z5310)
LEXION 530-520 MONTANA (SPL-ID 25320)
LEXION 530-510 (SPL-ID Z5330)
LEXION 560-540 (SPL-ID 25340)
LEXION 570 (SPL-ID Z5350)
LEXION 530 (SPL-ID 25360)
LEXION 600 (SPL-ID 25390)
Welding parts LEXION (SPL-ID ZST05)
MEDION
MEDION 330 H (SPL-ID Z9310)
MEDION 330-310 (SPL-ID Z9320)
MEDION 340 (SPL-ID 29340)
MEGA
MEGA 202 (SPL-ID 2092B)
MEGA 204 / 203 (SPL-ID 2093B)
MEGA 218/208 (SPL-ID 2094B)
MEGA 350 (SPL-ID 28350)
MEGA 370-360 (SPL-ID 28450)
MEGA 202 (SPL-ID 29250)
MEGA 204 / 203 (SPL-ID 29350)
MEGA 218/208 (SPL-ID 29450)
Welding parts MEGA (SPL-ID 2ST15)
Maize Picker Head
CONSPEED 6-75/70 FC LINEAR (SPL-ID E0140)
CONSPEED 8-75/70 FC LINEAR (SPL-ID E0148)
Maize picker 5R 90 / 5R 80-70 SL (SPL-ID 2368C)
Maize picker 6R 80-70 (SPL-ID 2377A)
Maize picker 8R 80-75 (SPL-ID 2377C)
Maize picker 4R 80-75 S (SPL-ID 270SA)
Maize picker 5R 80-75 S (SPL-ID 2708B)
CONSPEED 6 Rigid MEDION (SPL-ID 2909A)
CONSPEED 6-75 / 70 C (SPL-ID Z919A)
Maize picker 4R 80-70 SL (SPL-ID Z3680)
Maize picker 6R 90 / 6R 80-70 SL (SPL-ID Z4040)
Maize picker 6-70F / 75F / 30F (SPL-ID Z4450)
Maize picker 6-70F (SPL-ID Z6720)
MP 6 / C / F / FC / MP 5 / C (SPL-ID Z6730)
MP 3 FC / F (SPL-ID Z6750)
MULTIMASTER 6R 30-70 (SPL-ID Z7590)
CONSPEED 3/6-30/75/70-FC (SPL-ID Z9070)
CONSPEED 3 / 6 (SPL-ID Z9120)
CONSPEED 12 C, LEXION (SPL-ID Z9130)
CONSPEED 6 MEDION (SPL-ID Z9140)
Welding parts Maize picker (SPL-ID ZST25)
CONSPEED 6-75/70 C LINEAR (SPL-ID E0163)
CONSPEED 3-75/70 C LINEAR (SPL-ID E0164)
CONSPEED 6-75/70 C LINEAR (SPL-ID E0163)
CONSPEED 3-75/70 C LINEAR (SPL-ID E0164)
PICK UP
RAKE UP P420 (SPL-ID Z4320)
PAKE UP (SPL-ID Z4350)
Cutterbar
SUNSPEED 16-70 / 12-75 / 12-70 (SPL-ID EOl 10)
C490-C370 LEXION / TUCANO (SPL-ID EO 112)
C1200/F1200 LEXION (SPL-ID EOl 16)
V1200-V1050, C1200-C1050 LEXION / TUCANO (SPL-ID EO 130)
MAXFLEX 1200-1050 LEXION / TUCANO (SPL-ID EOl99)
MAXFLO 1200 (SPL-ID E0205)
C750-C450 RAPE DO (SPL-ID 2437A)
C750-C450 RAPE LEXION (SPL-ID 2437B)
C900-C450 LEXION (SPL-ID 2715B)
V1050-V540 VARIO LEXION / TUCANO (SPL-ID 2716B)
C450 folding MEGA / MEDION / DO (SPL-ID 24310)
S900-S450 SOJA LEXION (SPL-ID 24360)
C900-C300 RAPE LEX / MEGA / MEDION / DO (SPL-ID 24370)
S900-S450 SOJA MEGA / MEDION (SPL-ID 24390)
S900-S450 SOJA LEXION (SPL-ID 24400)
C900-C390 LEXION (SPL-ID 27000)
C900-C300 MEGA / MEDION / DO (SPL-ID 27010)
C600-C300 DO (SPL-ID 27030)
V900-V540 VARIO LEXION (SPL-ID Z7050)
C540-C450 folding LEXION (SPL-ID Z7060)
Welding parts Cutterbar (SPL-ID ZST20)
TUCANO
TUCANO 330-320 (SPL-ID E0103)
TUCANO 340 (SPL-ID E0104)
TUCANO 430 (SPL-ID E0105)
TUCANO 450-440 (SPL-ID E0106)
TUCANO 330-320 (SPL-ID E0103)
TUCANO 340 (SPL-ID E0104)
TUCANO 430 (SPL-ID E0105)
TUCANO 450-440 (SPL-ID E0106)
TUCANO 480-470 (SPL-ID E0157)
TUCANO 430 MONTANA 4 (SPL-ID E0158)
CUTTERBAR TRAILER
Cutterbar trailer LEXION/TUCANO (SPL-ID E0107)
Cutterbar trailer LEXION/TUCANO (SPL-ID Z719A)
Cutterbar trailer MEGA / Russia (SPL-ID Z719R)
Cutterbar trailer LEXION / TUCANO / Russia (SPL-ID Z5590)
Cutterbar trailer DOMINATOR (SPL-ID Z7190)
Cutterbar trailer LEXION/TUCANO (SPL-ID Z7240)
CROP TIGER
CROP-TIGER (SPL-ID E0101)
CROP-TIGER (SPL-ID E0209)
AVERO
AVERO 240 (SPL-ID E0127)
BALERS
MARKANT
MARKANT 41 (SPL-ID Z0150)
MARKANT 51 (SPL-ID Z0180)
MARKANT 55 (SPL-ID Z0280)
MARKANT 65 (SPL-ID Z0410)
Welding parts MARKANT (SPL-ID ZST75)
QUADRANT
QUADRANT 2100 / RF / RC (SPL-ID E0212)
QUADRANT 1150 (SPL-ID Z044A)
QUADRANT 1200 RC (SPL-ID Z0400)
QUADRANT 1200 (SPL-ID Z0420)
QUADRANT 1100 (SPL-ID Z0440)
QUADRANT 1150 RC (SPL-ID Z0450)
QUADRANT 3400 / RF / RC (SPL-ID Z740A)
QUADRANT 2200 / RC (SPL-ID Z7350)
QUADRANT 2100 / RF / RC (SPL-ID Z7410)
QUADRANT 2100 N (SPL-ID Z7420)
QUADRANT 3200 / RF / RC (SPL-ID Z7440)
QUADRANT 2200 ADVANTAGE (SPL-ID Z7560)
Welding parts QUADRANT (SPL-ID ZST70)
ROLANT
ROLLANT 455 UNI WRAP (SPL-ID E0114)
ROLLANT 455 (SPL-ID E0115)
ROLLANT 454 (SPL-ID E0117)
ROLLANT 454 UNI WRAP (SPL-ID E0126)
ROLLANT 45 (SPL-ID Z009A)
ROLLANT 85 (SPL-ID Z0010)
ROLLANT 62 (SPL-ID Z0030)
ROLLANT 44 (SPL-ID Z0040)
ROLLANT 34 (SPL-ID Z0050)
ROLLANT 46 (SPL-ID Z0070)
ROLLANT 160/66 (SPL-ID Z0030)
ROLLANT 42 (SPL-ID Z0090)
ROLLANT 46 RC (SPL-ID Z0460)
ROLLANT 255-250 UNIWRAP (SPL-ID Z726A)
ROLLANT 340 (SPL-ID Z760V)
ROLLANT 350 / RC (SPL-ID Z762V)
ROLLANT 354 / RC (SPL-ID Z763V)
ROLLANT 355 / RC (SPL-ID Z764V)
ROLLANT 260 (SPL-ID Z765V)
ROLLANT 355 UNIWRAP (SPL-ID Z766V)
ROLLANT 250 / RC (SPL-ID Z7250)
ROLLANT 255 / RC (SPL-ID Z7430)
ROLLANT 240 (SPL-ID Z7490)
ROLLANT 254 / RC (SPL-ID Z7540)
Welding parts ROLLANT (SPL-ID ZST60)
VARIANT
VARIANT 130, TYP 047 (SPL-ID Z0470)
VARIANT 130 RC, TYP 043 (SPL-ID Z0430)
VARIANT 130 / RC, TYP 049 (SPL-ID Z0490)
VARIANT 350 (SPL-ID Z770V)
VARIANT 370 (SPL-ID Z771V)
VARIANT 230 / RC (SPL-ID Z7300)
VARIANT 260 / RC (SPL-ID Z7320)
VARIANT 365 RC (SPL-ID Z7450)
VARIANT 365-360 / RF / RC (SPL-ID Z7510)
VARIANT 385-330 / RF / RC (SPL-ID Z7520)
Welding parts VARIANT (SPL-ID ZST65)
Forage Harvester
GPS-LKS-MKS
DIRECT DISC 610 (SPL-ID E0159)
LKS J690-675 (SPL-ID Z413B)
DIRECT DISC 520 COMFORT (SPL-ID Z426A)
GPS J695-675 (SPL-ID Z429A)
GPS J330-820 (SPL-ID Z635A)
MKS J330-820 (SPL-ID Z646A)
MKS J330-820 (SPL-ID Z672A)
FSW 5,1-4,5 M (SPL-ID Z4250)
DIRECT DISC 520 CONTOUR (SPL-ID Z4260)
JAGUAR
JAGUAR 930-930 (SPL-ID E0102)
JAGUAR 300 (SPL-ID Z136A)
JAGUAR 3700 / 3550 (SPL-ID Z492A)
JAGUAR 61 (SPL-ID Z1630)
JAGUAR 85 (SPL-ID ZI700)
JAGUAR 75 / 71 (SPL-ID Z1710)
JAGUAR 51 (SPL-ID Z1730)
JAGUAR 690 / 685 (SPL-ID Z1810)
JAGUAR 680 / 675 (SPL-ID Z1820)
JAGUAR 682 (SPL-ID Z1860)
JAGUAR 695-685 SL (SPL-ID Z1890)
JAGUAR 35 (SPL-ID Z2130)
JAGUAR 25 (SPL-ID Z2230)
JAGUAR 340-320 (SPL-ID Z4330)
JAGUAR 330-360 (SPL-ID Z4390)
JAGUAR 3500 Ñ (SPL-ID Z4910)
JAGUAR 900-330 (SPL-ID Z4920)
JAGUAR 900-330 (SPL-ID Z4930)
JAGUAR 310 (SPL-ID Z4950)
Welding parts JAGUAR 900-320 (SPL-ID ZST35)
Welding parts JAGUAR 300 / 695-675 (SPL-ID ZST40)
Welding parts JAGUAR 35-51 (SPL-ID ZST50)
PICK UP
PICK UP 330 PRO (SPL-ID EO119)
PICK UP 300 (SPL-ID E0132)
PU 220 (SPL-ID Z4210)
PU 300 HD / PU 300 (SPL-ID Z4230)
PU330/HD (SPL-ID Z4290)
PU 430 (SPL-ID Z4300)
PU 300 HD (SPL-ID Z9050)
Welding parts PU JAGUAR 900-330 (SPL-ID ZST33)
Maize Header
ORBIS 900 (SPL-ID EO149)
ORBIS 600 (SPL-ID EO 162)
ORBIS 750 (SPL-ID EO 165)
ORBIS 635 (SPL-ID E0200)
ORBIS 450 (SPL-ID E0201)
RU 450 XTRA (SPL-ID Z660A)
RU 600 CONTOUR / XTRA (SPL-ID Z661 A)
RU 600 CONTOUR (SPL-ID Z903A)
Maize header 6R (SPL-ID Z4160)
Maize header 4R (SPL-ID Z4170)
Maize header 3R (SPL-ID Z4230)
ORBIS 750 (SPL-ID Z6590)
ORBIS 635 (SPL-ID E0200)
ORBIS 450 (SPL-ID E0201)
RU 450 XTRA (SPL-ID Z660A)
RU 600 CONTOUR / XTRA (SPL-ID Z661A)
RU 600 CONTOUR (SPL-ID Z903A)
Maize header 6R (SPL-ID Z4160)
Maize header 4R (SPL-ID Z4170)
Maize header 3R (SPL-ID Z4230)
ORBIS 750 (SPL-ID Z6590)
RU 450 (SPL-ID Z6600)
RU 600 (SPL-ID Z6610)
Welding parts MG JAGUAR 900-330 (SPL-ID ZST37)
Welding parts MG JAGUAR 695-675 (SPL-ID ZST41)
Cutterbar Trailer
Cutterbar trailer DD 520, 1 AXLE (SPL-ID Z719D)
TRAILER DIRECT DISC 610/520 (SPL-ID Z4690)
Swathers
LINER
LINER 750 TWIN (SPL-ID E0139)
LINER 1650 TWIN (SPL-ID E0141)
LINER 1750 (SPL-ID E0142)
LINER 2600 (SPL-ID EO 189)
LINER 2700 (SPL-ID EO 190)
LINER 2800 (SPL-ID EO 191)
LINER 2900 (SPL-ID EO 192)
LINER 1550 TWIN (SPL-ID Z398A)
LINER 350 T (SPL-ID Z601 A)
LINER 470 T (SPL-ID Z602A)
LINER 680 / PROFIL (SPL-ID Z603A)
LINER 330 S (SPL-ID Z3090)
LINER 330 S (SPL-ID Z3700)
LINER 660 HY (SPL-ID Z3730)
LINER 327 S (SPL-ID Z3790)
LINER 760 HY (SPL-ID Z3300)
LINER 1500 (SPL-ID Z3910)
LINER 770 (SPL-ID Z3970)
LINER 1550 (SPL-ID Z3930)
LINER 390 S (SPL-ID Z6000)
LINER 350 S (SPL-ID Z6010)
LINER 470 S / 430 S (SPL-ID Z6020)
LINER 665 / L (SPL-ID Z6030)
LINER 780 (SPL-ID Z6040)
LINER 3000 (SPL-ID Z6050)
LINER 830 (SPL-ID Z6060)
LINER 650 TWIN (SPL-ID Z6070)
LINER 1250 PROFIL (SPL-ID Z6030)
LINER 2600 (SPL-ID Z9350)
LINER 2700 (SPL-ID Z9360)
LINER 2300 (SPL-ID Z9370)
LINER 2900 (SPL-ID Z9330)
Welding parts LINER (SPL-ID ZST35)
LINER 4000 (SPL-ID E0133)
UNIFARM
UNIFARM CR 330-300 (SPL-ID Z4750)
Tractors
ARES 620-610 RX/RZ (SPL-ID ZT569)
ARES 550-540 RX (SPL-ID ZT571)
ARES 720-710 RZ (SPL-ID ZT572)
ARES 640 RZ
ARES 630 RX/RZ (SPL-ID ZT573)
ARES 836-715 RZ (SPL-ID ZT574)
ARES 826-815 RZ FPS (SPL-ID ZT579)
ARES 566-546 RX/RZ
ARES 550-540 RX/RZ (SPL-ID ZT594)
ARES 696-616 RX/RZ
ARES 640-610 RX/RZ (SPL-ID ZT595)
ARES 836-816 RZ QUADRISHIFT (SPL-ID ZT599)
ARES 566-546 RX/RZ (SPL-ID ZT600)
ARES 696-616 RX/RZ (SPL-ID ZT601)
ARES 577-547 ATX/ATZ (SPL-ID ZT614)
ARES 697-617 ATZ (SPL-ID ZT615)
ARES 836-826 4PS/FPS (SPL-ID ZT617)
ARES 577-547 ATX/ATZ (SPL-ID ZT623)
ARES 697-617 ATZ (SPL-ID ZT624)
ARES 656-616 RC (SPL-ID ZT625)
ARION
ARION 430-410 (SPL-ID EO134)
ARION 540-510 (SPL-ID ZT635)
ARION 640-610 (SPL-ID ZT636)
ARION 630-610 C (SPL-ID ZT637)
ATLES
ATLES 936-915 RZ (SPL-ID ZT532)
ATLES 946-926 RZ (SPL-ID ZT607)
ATLES 946-926 RZ (SPL-ID ZT628)
AXION
AXION 850-810 HEXASHIFT (SPL-ID EO135)
AXION 840-810 C-MATIC (SPL-ID E0136)
AXION 850-810 (SPL-ID ZT634)
CELTIS
CELTIS 456-426 RA/RC/RX (SPL-ID ZT598)
CELTIS 456-426 RA/RC/RX (SPL-ID ZT616)
CELTIS FARMING 456-426 (SPL-ID ZT638)
AXOS 340-310 (SPL-ID ZT639)
CERES
CERES 95-70 X (SPL-ID ZT560)
CERES 95-65 X (SPL-ID ZT565)
CERES 340-310 X (SPL-ID ZT575)
CERES 355-325 X (SPL-ID ZT583)
CERES 346-316 (SPL-ID ZT609)
CERES 346-326 (SPL-ID ZT631)
CERGOS
CERGOS 350-330 (SPL-ID ZT570)
CERGOS 355-335 (SPL-ID 2T586)
CHALLENGER
CHALLENGER 55-35 RC99 (SPL-ID Z791B)
CHALLENGER 55-35 RC98 (SPL-ID Z792A)
CHALLENGER 65 E (SPL-ID Z7940)
CHALLENGER 75 E (SPL-ID Z7950)
CHALLENGER 85 E (SPL-ID Z7960)
CHALLENGER 95 E (SPL-ID Z7970)
DIONIS
DIONIS 140-110 (SPL-ID ZT576)
DIONIS 140-120 (SPL-ID ZT602)
ERGOS
ERGOS 105-85 (SPL-ID ZT566)
ERGOS 105-95 (SPL-ID ZT567)
ERGOS 110-90 (SPL-ID ZT534)
ERGOS 110-100 HYDROSHIFT (SPL-ID ZT585)
ERGOS 466-436 (SPL-ID ZT606)
ERGOS 466-436 HYDROSHIFT (SPL-ID ZT608)
ERGOS 466-436 (SPL-ID ZT618)
ERGOS 466-446 HYDROSHIFT (SPL-ID ZT619)
Frontloader
FRONT LOADER FL250-60 (SPL-ID E0111)
MORE DO NOT USE (SPL-ID ZT633)
FRUCTUS
FRUCTUS 140-110 (SPL-ID ZT577)
FRUCTUS 140-120 (SPL-ID ZT603)
Historic
Overview Tractor (SPL-ID E0207)
Overview Motor (SPL-ID E0208)
MOT D 226/227/228-3/4/6 MWM/EAU (SPL-ID ZT509)
MOT D 325/327-2/3/4/6 MWM/AIR (SPL-ID ZT510)
681 & 681 S/751-4 S/681-4 & 681-4 S/751 S (SPL-ID ZT512)
656-521 S / 466-421 / 461-351 M (SPL-ID ZT516)
145-110 RE/TS/TX (SPL-ID ZT517)
MOT D/TD 226/227/228-3/4/6 MWM/EAU (SPL-ID ZT518)
MOT D 226/227-4/6 MWM/EAU (SPL-ID ZT519)
MOT PERKINS 4-236/248 (SPL-ID ZT530)
85-58 SP/LS (SPL-ID ZT532)
80-50 F/V/LB (SPL-ID ZT533)
851-782 (SPL-ID ZT53
145-110 ÌÅ/ÒÅ/ÒA/TS/RE (SPL-ID ZT536)
90-58 ME/MA/MS/MX/PE/PA (SPL-ID ZT537)
155-110 TZ/TX/TS/TE/TA (SPL-ID ZT538)
106-95 SP/RE/RS/TS/TX (SPL-ID ZT540)
85-61 TX/TS/RX/RA (SPL-ID ZT542)
44-32 F/V/SV (SPL-ID ZT543)
804-600 M (SPL-ID ZT544)
90-75 TX (SPL-ID ZT549)
106-103 TX/TL/TS/TE/TA (SPL-ID ZT550)
854-650 MI (SPL-ID ZT551)
175-74 TZ (SPL-ID ZT553)
904-850 MI HYDROSHIFT (SPL-ID ZT555)
954-950 MI (SPL-ID ZT556)
180-160 TZ (SPL-ID ZT558)
155-110 TZ/TX/TS/TE/TA (SPL-ID ZT561)
106 TL / 103 TX/TS/TE/TA (SPL-ID ZT562)
80-55 F/V/LB (SPL-ID ZT563)
NECTIS
NECTIS 237-217 VE (SPL-ID ZT611)
NECTIS 267-217 VL (SPL-ID ZT612)
NECTIS 267-227 F (SPL-ID ZT613)
NECTIS 237-217 VE (SPL-ID ZT620)
NECTIS 267-217 VL (SPL-ID ZT621)
NECTIS 267-227 F (SPL-ID ZT622)
PALES
PALES 240-210 (SPL-ID ZT573)
PALES 240-220 (SPL-ID ZT604)
PALES 240-220 (SPL-ID ZT627)
BASSO
BASSO 140-430 (SPL-ID ZT597)
BASSO 140-130 (SPL-ID ZT605)
BASSO 160-130 (SPL-ID ZT626)
TEMIS
TEMIS 650-610 X/Z (SPL-ID ZT580)
TEMIS 550 X (SPL-ID ZT581)
XERION
XERION 3800 / 3300 (SPL-ID E0103)
XERION 5000-4500 (SPL-ID EO166)
XERION 3000 / 2500 (SPL-ID Z0330)
XERION 3300 (SPL-ID Z7S10)
RANGER
Front attachment (SPL-ID Z3490)
SCORPION
SCORPION 7030 (SPL-ID E0130)
SCORPION 7040 (SPL-ID E0131)
SCORPION 6040 (SPL-ID E0182)
SCORPION 9040 (SPL-ID E0133)
SCORPION 6030 (SPL-ID E0134)
SCORPION 7030 (SPL-ID E0135)
SCORPION 7040 (SPL-ID E0186)
SCORPION 7045 (SPL-ID E0187)
SCORPION 9040 (SPL-ID EO188)
SCORPION 6030 CP (SPL-ID EO 196)
TARGO
TARGO C-Serial (SPL-ID Z5060)
TARGO K-Serial (SPL-ID Z5120)
TARGO K70-50 Serial II (SPL-ID Z5130)
TARGO C50-40 Serial II (SPL-ID Z5170)
Tedders
UNIFARM
UNIFARM CW 500-440 (SPL-ID Z4730)
UNIFARM CW 300 (SPL-ID Z6930)
VOLTO
VOLTO 58 (SPL-ID E0129)
VOLTO 77 (SPL-ID E0131)
VOLTO 75 T / 750 (SPL-ID Z358A)
VOLTO 640 / 64 (SPL-ID Z368A)
VOLTO 770 T (SPL-ID Z627A)
VOLTO 870 T (SPL-ID Z629A)
V0LT0 52T (SPL-ID 2630A)
VOLTO 540-450 S (SPL-ID 23550)
VOLTO 740-640 S (SPL-ID Z3570)
VOLTO 740 SL (SPL-ID Z3690)
VOLTO 540-450 H (SPL-ID Z3360)
VOLTO 550H / HR (SPL-ID Z3960)
VOLTO 1050 T (SPL-ID Z6250)
VOLTO 770 (SPL-ID Z6270)
VOLTO 670 (SPL-ID Z6230)
VOLTO 370 (SPL-ID Z6290)
VOLTO 52 / 45 (SPL-ID Z6300)
VOLTO 1320 T (SPL-ID Z6310)
W
W 540-450 SL (SPL-ID Z3130)

















































